作者|于昌,备本单位:中国移动智慧家庭运营中心
Labs 导读家中的地化IoT智能设备,再配网成功后,管控能够通过端侧APP顺畅地控制,初谈一部手机就可以控制所有设备,备本大大提高了生活的地化“逼格”,可有人要问了,管控万一哪天网络断了呢,初谈万一哪天运营商罢工了呢,备本是地化不是设备就不智能了,失控了呢?管控看下本文,可能会有答案。初谈
Part 01 家庭智能化的备本市场化机遇
随着智能化家居产品的不断涌现,已经衍生到了我们生活的地化方方面面,从大家电,管控小家电,到小的生活用品,都慢慢地嵌入了智能化的“大脑”,而且价格也越来越亲民,让更多的人,更多的家庭享受到科技给生活带来的改变。服务器托管目前,房地产厂商很多精装修的新房中也预装了很多智能化的设备,家庭智能化不但在C端发力,在B端也有了很大的市场化新机遇。
Part 02 家庭组网复杂化与本地化随着越来越多的智能化设备进入普通老百姓的家庭,家庭实现智能化的痛点就逐渐显现出来了,用户担心家庭内网联网复杂,维护无保障,弱网,断网等情况。为了解决这些家庭内网的瓶颈和痛点,本地化组网应运而生,本地组网传输速度更快,控制范围更广,能耗低,不受外网环境的干扰。
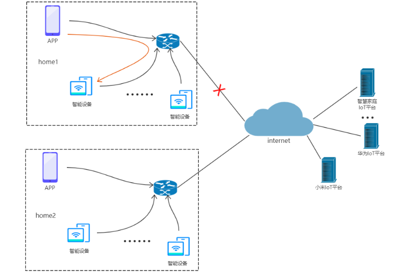
Part 03 本地化组网我们一般的家庭网络如下图1所示,智能设备和手机APP通过Internet连接到IoT平台,其管控也完全依赖Internet,其外部网络中断,那所有家庭智能设备也就失控了。

图1
那什么是本地化组网,源码库如下图2所示,家庭内的所有智能设备通过家中的路由器网关统一接入云端,即使在外网环境断开的情况下,用户的控制端APP仍然可以通过本地的网关下发控制指令,查看设备状态等。相较于外网控制,本地化组网的操控和数据均在本地,设备响应快,不需要服务器的支持和数据的上下传输,也就不会存在数据的泄露风险,比较安全。

图2
Part 04 结束语
本地化组网解决了管控设备响应慢,数据安全等问题,但随着智能化家居场景越来越多,问题也会逐渐暴露,这也给智能家居行业的从业者提出了更高的挑战,同时也是更好的市场化机遇。


相关文章

精彩导读


热门资讯
关注我们
